Q2 2025 Recap & July Updates: Visual Summaries, Desktop Enhancements, and AI Upgrades

Explore BibiGPT’s biggest leap yet—visual summaries with chapter snapshots, a supercharged desktop app, new content management workflows, and upgraded AI capabilities for creators and learners.

BibiGPT Team

Dear BibiGPT users,

Since our last announcement we have been shipping nonstop. During Q2 and the start of July 2025 BibiGPT evolved from an audio/video helper into an intelligent content platform. Let’s revisit the highlights.

Watch Faster

Visual Summaries, Reimagined

Seeing is understanding—so we launched visual summaries that free insights from the timeline.

  • Chapter snapshots: Each chapter now includes an AI-selected key frame alongside the written recap for an instant visual refresher.
BibiGPT chapter snapshot preview
  • WeChat article export (beta): Permanent members can test-drive our WeChat-ready article generator that converts a video into a beautifully typeset post in one click. Wider access is coming soon.
BibiGPT WeChat article workflow
  • Subtitle burn-in & video export: The desktop app now supports customizable subtitle burn-ins—choose fonts, colors, and placement, then export a share-ready video.
BibiGPT subtitle burn-in export

Find Smarter

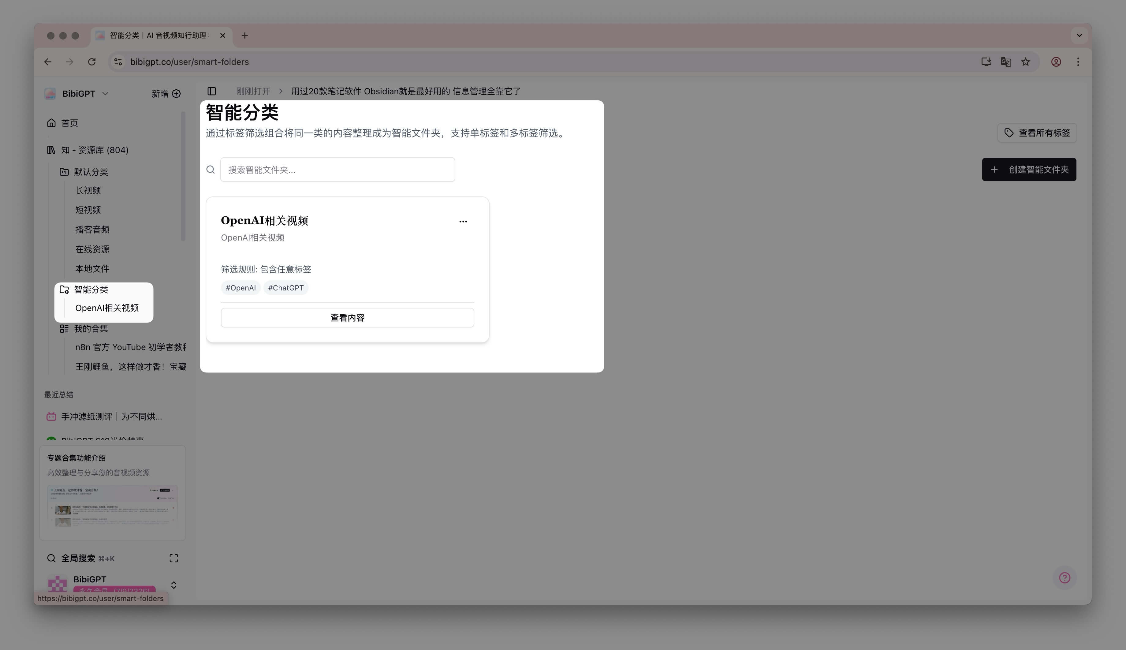
A Smarter Content Management System

BibiGPT is now your personal knowledge hub. We rebuilt the CMS to keep everything organized and discoverable.

  • Collections & smart grouping: Create private or public collections to bundle related videos, articles, and notes. Smart rules auto-classify content using your tags.
BibiGPT collections and smart categories
  • Rich tagging system: Add custom tags to every item, filter instantly, or explore a knowledge graph view that visualizes connections.
BibiGPT tagging system overview
  • Global search: Press ⌘ + K (or Ctrl + K) to search your entire vault at lightning speed—no more lost ideas.
BibiGPT global search experience

Use Better

Desktop App, Reborn

Our desktop client (Windows, macOS, Linux) underwent a major makeover:

  • Folder monitoring: Watch designated folders and let BibiGPT auto-detect new media files, prompting you to summarize them instantly.
BibiGPT desktop folder monitoring
  • Improved local processing: Faster, more reliable audio transcoding and video compression keep workflows smooth.
  • Seamless sync: Desktop features stay perfectly in sync with the cloud, so you can switch devices without missing a beat.

AI Core & Integrations

  • Next-gen AI models: We onboarded top-tier models for sharper summaries, smarter rewrites, and richer insights.
BibiGPT AI model results
  • Expanded platform support: New integrations for Feishu video & docs, Readwise, and improved bridges to Notion, Obsidian, and more.
BibiGPT new platform integrations

More Polishes

  • Fresh UI themes: Enjoy new aesthetics—including a fan-favorite “Ghibli” palette—and a revamped dark mode.
BibiGPT new UI themes
  • Performance upgrades: Database and API improvements dramatically boost responsiveness and stability.

We’re confident these updates will elevate your learning and creation workflows. Visit bibigpt.co or launch the desktop app to explore everything new.

Happy creating!
The BibiGPT Team